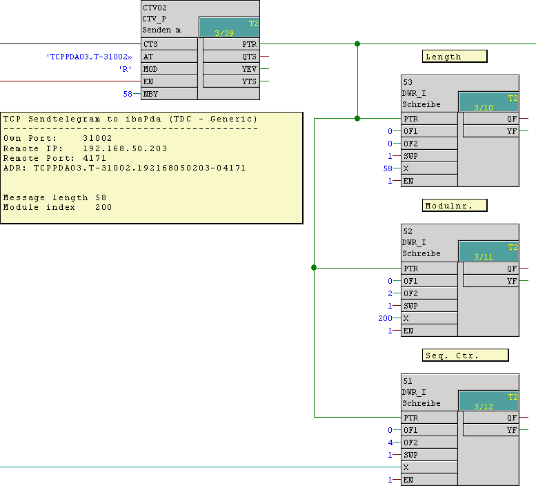
Set the parameters of the send block and enter the telegram header.
Enter the telegram data:
-
32 digital values (1DWORD) from Offset 6
-
8 analog values type INT from Offset 10
-
8 analog values type FLOAT from Offset 26
