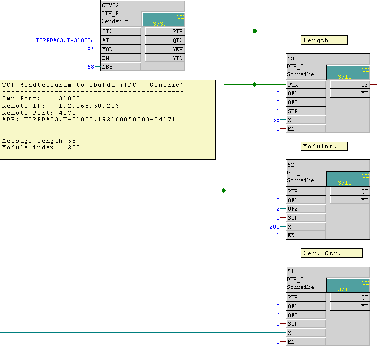
Parametrieren Sie den Sendebaustein und tragen Sie den Telegramm-Header ein.
Einträge der Telegrammdaten:
-
32 Digitalwerte (1DWORD) ab Offset 6
-
8 Analogwerte vom Typ INT ab Offset 10
-
8 Analogwerte von Typ FLOAT ab Offset 26
