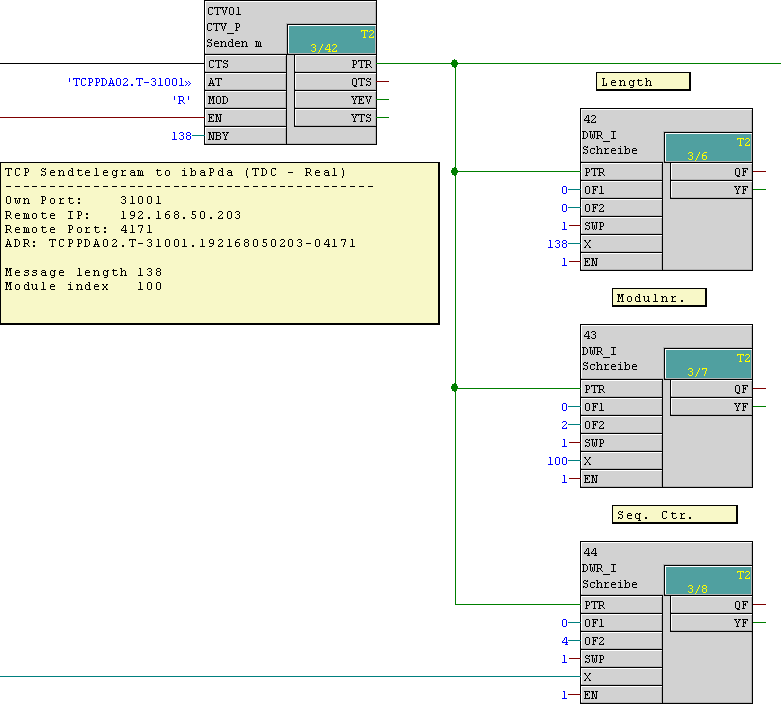
Set the parameters of the send block and enter the telegram header.

Enter the telegram data:

  • 32 digital signals (1DWORD) from Offset 6

  • 8 analog values type FLOAT from Offset 10