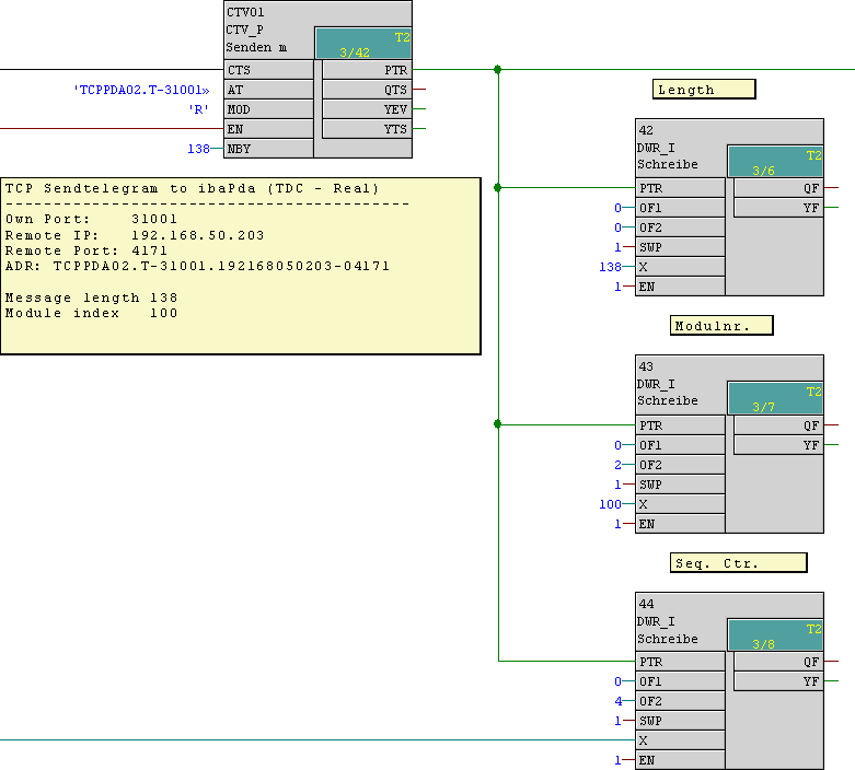
Parametrieren Sie den Sendebaustein und tragen Sie den Telegramm-Header ein.

Einträge der Telegrammdaten:

  • 32 Digitalwerte (1DWORD) ab Offset 6

  • 8 Analogwerte vom Typ FLOAT ab Offset 10