Bei Gerätekonfigurationen, die im 32Mbit Flex-Modus arbeiten, werden im I/O-Manager alle Module sowohl im Register Eingänge als auch im Register Ausgänge angezeigt.
Je nachdem, in welchem Register Sie sich befinden, können Sie entweder die Eingangs- oder die Ausgangssignale konfigurieren.
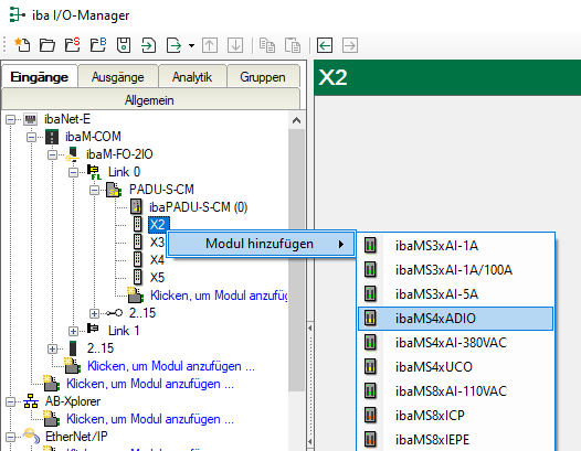
Am Beispiel des iba-Modularsystems wird im Folgenden die Konfiguration der Ausgänge erläutert.
Module, wie in diesem Beispiel ein Mischmodul mit digitalen und analogen Ein- und Ausgängen (ibaMS4xADIO), können sowohl im Register Eingänge als auch Ausgänge hinzugefügt werden.
Um die Ausgangssignale zu konfigurieren, müssen Sie das Register Ausgänge wählen.
Hier können Sie – je nach Modultyp – analoge und/oder digitale Ausgangssignale definieren.
Digitale Ausgangssignale im Register Digital:
Analoge Ausgangssignale im Register Analog:
Hinweis |
|
|---|---|
|
Einige Gerätemodule, die nur für Ausgänge bestimmt sind, bieten zusätzlich im Register Eingänge meist digitale Diagnosesignale an. Diese Signale können Sie zur Überwachung der Ausgangsfunktion nutzen. |
|
Digitale Diagnosesignale eines Ausgangsmoduls:



