Um Ereignisabfragen zu konfigurieren, öffnen Sie die Auswahlliste der Ereignisabfragen und klicken Sie auf den Button <Abfragen bearbeiten>.
Hinweis |
|
|---|---|
|
Die Ereignisabfragen werden auf dem ibaHD-Server gespeichert. Damit stehen die Abfragen allen ibaHD-Clients (ibaPDA, ibaAnalyzer) zur Verfügung, wenn sie mit dem ibaHD-Server verbunden sind. |
|
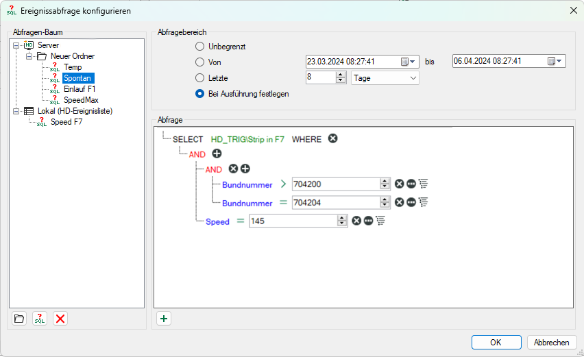
Abfragen-Baum
Hier werden alle vorhandenen Abfragen angezeigt. Es gibt zwei Arten von Abfragen:
-
Server-Abfragen werden auf dem ibaHD-Server gespeichert, so dass alle angeschlossenen Clients dieselben Server-Abfragen verwenden können. Hinweis: Nur Benutzer, die über das Recht ibaHD-Abfragen bearbeiten verfügen, können Server-Abfragen speichern oder bearbeiten.
-
Lokale Abfragen werden im Layout gespeichert. Andere verbundene Clients können diese nicht sehen.
Sie können Abfragen durch eine Verzeichnisstruktur ordnen.
Fügt einen neuen Ordner an der markierten Stelle der Baumstruktur ein
Fügt eine neue Abfrage an der markierten Stelle der Baumstruktur ein
Löscht den markierten Knoten und evtl. vorhandene unterlagerte Knoten in der Baumstruktur
Abfragebereich
Jede Abfrage wird über einen bestimmten Zeitbereich ausgeführt. Für die Eingrenzung des Abfragebereichs gibt es verschiedene Optionen.
-
Unbegrenzt: Die Abfrage erstreckt sich auf die gesamte HD-Aufzeichnung
-
Bei Ausführung festlegen: Nach Klick auf den Start-Button für die Abfrage erscheint ein Dialog, in dem der Abfragebereich noch angegeben werden muss
Mit Klick auf <OK> wird die Abfrage ausgeführt.
-
Letzte xx Minuten/Stunden/Tage/Wochen/Monate: Die Abfrage erstreckt sich nur auf einen fest vorgegebenen Zeitraum ab Start der Abfrage, z. B. die letzten 8 Stunden für einen Schicht-Überblick.
-
Von Datum bis Datum: Die Abfrage erstreckt sich auf den Zeitraum zwischen den eingestellten Tagen (einschließlich).
Tipp |
|
|---|---|
|
Um das aktuelle Datum einzustellen, öffnen Sie den Date & Time Picker durch Klick auf den Pfeil nach unten. Hier wählen Sie den Eintrag unten "Heute…" aus.
|
|
Abfragedetails
Hier erstellen Sie die eigentliche Abfrage in einer SQL-ähnlichen Notation.
-
Durch Klick auf das Symbol
fügen Sie der im Baum markierten Abfrage eine SELECT-Anweisung hinzu. -
Durch Klicken auf den grünen Text öffnen Sie den Ereignisbaum des ibaHD-Servers. Selektieren Sie hier das Ereignis nachdem Sie suchen wollen.
-
Klicken Sie auf den blauen Text, um eventuell vorhandene Zahlen- und Textfelder auszuwählen.
-
Abhängig vom ausgewählten Feld (Zahlen- oder Textfeld) wird bei Klick auf das lila farbene Gleichheitszeichen eine Liste von Operatoren angezeigt. Wählen Sie den erforderlichen Operator aus.
-
Hinter den Elementen der Abfrage befinden sich verschiedene Buttons mit denen die Abfrage erweitert oder verändert werden kann:
Fügt der Anweisung einen neuen Ausdruck hinzu
Erzeugt eine neue Gruppe von Ausdrücken
Löscht eine Anweisung oder einen Ausdruck
Schaltet bei einem Ausdruck die rechte Seite zwischen einem festen Wert und einem
Feld um
-
Den logischen Operator, mit dem eine Gruppe von Ausdrücken verknüpft ist, ändern Sie durch Klicken auf den Operator.
Mit Klick auf <OK> wird der Editor geschlossen und die erstellten Abfragen werden gespeichert.
Ereignisabfragen ausführen
-
Wählen Sie die gewünschte Abfrage aus der Liste.

-
Um die Abfrage zu starten, klicken Sie auf
.Je nach Komplexität der Abfrage und Anzahl der gefundenen Ereignisse kann die Ausführung einige Zeit in Anspruch nehmen. In der Statuszeile der der Ereignisliste sehen Sie den aktuellen Forstschritt der laufenden Abfrage.

Nach Beendigung der Abfrage wird in der Statuszeile rechts die Anzahl der gefundenen Ereignisse angezeigt. Eine Abfrage kann mehr Ereignisse zurückliefern, als Zeilen in der Ereignisliste vorhanden sind.
-
Um evtl. vorhandene weitere Ereignisse anzuzeigen, klicken Sie in der Statuszeile auf den blauen Link "mehr...".









