Für PROFIBUS-Konfigurationen von S7 CPUs, die unter Step7 V5.x projektiert sind und die Symbolik der PROFIBUS-Peripherie in der Symboltabelle enthalten, ist ein symbolisches Browsen beim Modul "Sniffer" möglich. Für TIA Portal Projekte ist diese Funktion nicht nutzbar.

Hierzu muss beim Erstellen des Adressbuchs ein Export-File *.cfg der Hardware-Konfiguration aus Step7 verfügbar sein.

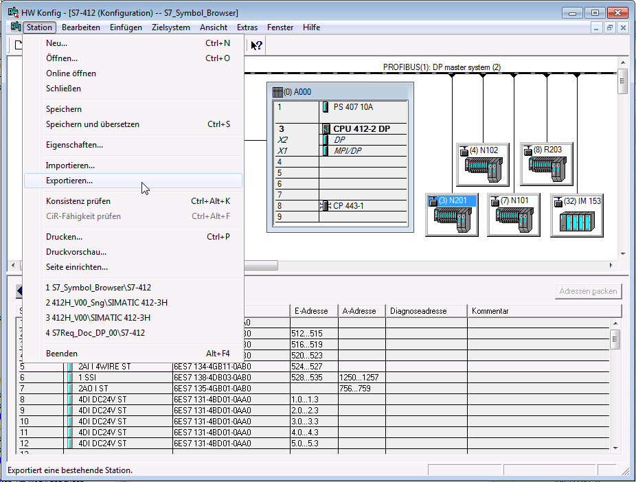
  1. Zum Erzeugen eines solchen Export-Files öffnen Sie die Hardware-Projektierung Ihrer S7 CPU in Step7.

  2. Unter dem Menüpunkt StationExportieren… können Sie einen Export der Konfiguration generieren:



  3. Wählen Sie folgende Einstellungen bei Optionen und Format:



    Die Pfadangabe für die Export-Datei ist beliebig.

  4. Schließen Sie den Dialog mit <Speichern> und wechseln zu ibaPDA.

  5. Für die Erstellung des Adressbuchs in ibaPDA wählen Sie das Register Allgemein eines "Sniffer"-Moduls und klicken Sie auf den blauen Link "S7 PROFIBUS-Symbole browsen".



    Der Sniffer Symbol-Browser öffnet sich. Aktuell ist noch kein CPU und kein DP-System vorhanden.



  6. Um den S7 Adressbuchgenerator zu öffnen, tippen Sie auf den Button <Adressbücher erzeugen>.

  7. Fügen Sie Ihr Step7-Projekt hinzu, indem Sie auf den Button <Projekt hinzufügen> tippen und im File-Browser die *.s7p Datei Ihres Step7-Projektes auswählen (im Beispiel unten liegt das Step7-Projekt im Pfad D:\S7_Projects\S7_Symbo\ und die *.s7p-Datei heißt S7_Symbo.s7p).

    Die vorhandenen S7-CPUs werden automatisch angezeigt.



  8. Geben Sie nun im Feld "Step 7 HW Konfig Export" den Pfad zu Ihrer exportierten Hardware-Konfiguration ein.

    Im Feld CPU-Name können Sie einen beliebigen sinnvollen Namen für die CPU eingeben. Vorbelegung ist der Original-Name, wie er im Step7-Projekt verwendet wird.



  9. Tippen Sie anschließend auf den Button <Adressbücher erzeugen>.

    Es wird nun ein Adressbuch einschließlich der PROFIBUS-Symbolik erzeugt.

  10. Im Sniffer Symbol-Browser können Sie nun eine CPU und ein DP-System auswählen.



    Links werden die vorhandenen PROFIBUS-Slaves des DP-Systems angezeigt. Auf der rechten Seite ist der Aufbau des markierten Slaves samt der einzelnen IO-Signale dargestellt. Bei angeschlossenem ibaBM-DP wird in der Spalte Wert eine Vorschau, auf den Aktualwert angezeigt.

  11. Um den Signalkommentar aus der Step7 Symboltabelle als Signalname im "Sniffer"-Modul zu verwenden, aktivieren Sie die Option Kommentar als Signalname verwenden.

  12. Um Slaves auszublenden, für die keine Symbolik in Step7 definiert wurde, aktivieren Sie die Option Slaves ohne Symbole verbergen.

  13. Um dem "Sniffer"-Modul Signale für die Aufzeichnung hinzuzufügen, markieren Sie die gewünschten Signale auf der rechten Seite und klicken auf <Hinzufügen>.

    Im Sniffer-Modul werden nun die markierten Signale mit den korrekten Daten für Slave, I/O, Adresse und Datentyp eingefügt.