If you want to use outputs in ibaPDA, the PROFIBUS configuration of the master needs to have an appropriate range of input data. Use the slot modules available in the GSD file for inputs.
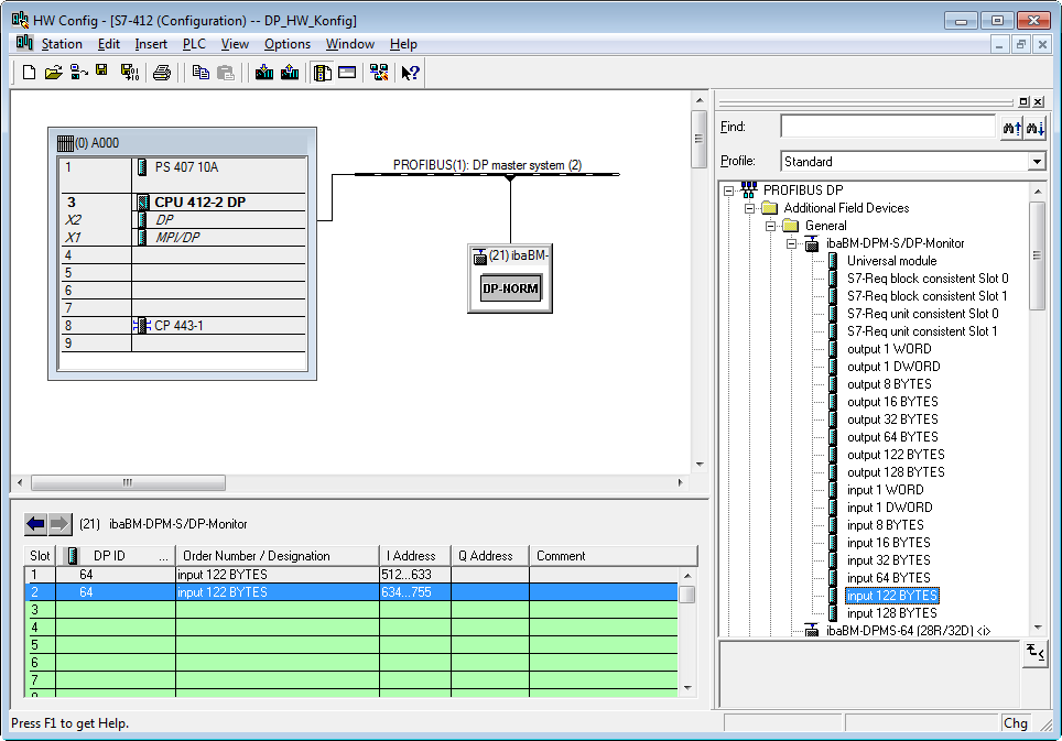
In the following example, a total of 244 bytes of input data have been configured with 2 slot modules with a length of 122 bytes each for slave 21.
Exactly as for the outputs, the maximum length of the input range is also 244 bytes.
Configurations with both inputs and outputs can also be used and can be addressed in ibaPDA under "Hardware" for reading data as well as under "Outputs" for signal output.
Note |
|
|---|---|
|
In the PROFIBUS configuration, there are limitations for the maximum length to be configured for the inputs and outputs. Under Step 7, for example, the sum of the configured inputs and outputs of a slave may not exceed a maximum length of 256 bytes. |
|
For more information on the operation with outputs, see chapter Configuring outputs.
