If you want to send internal data from the S7-400H to an ibaBM-DP active slave, you need to configure the active slaves in the S7-400H hardware configuration under SIMATIC Step 7.
For this purpose, you need the ibaDPMSi.gsd GSD file. You find this file on the data medium "iba Software & Manuals" included
in delivery in the directory
02_iba_Hardware\ibaBM-DP\02_GSD_Files\01_General\
Import the GSD file in the “HW Config“ tool under Step 7. In the catalog of the available modules, you now find the “ibaBM-DPM-S/DP-Monitor“ device under PROFIBUS DP – Additional Field Devices – General.
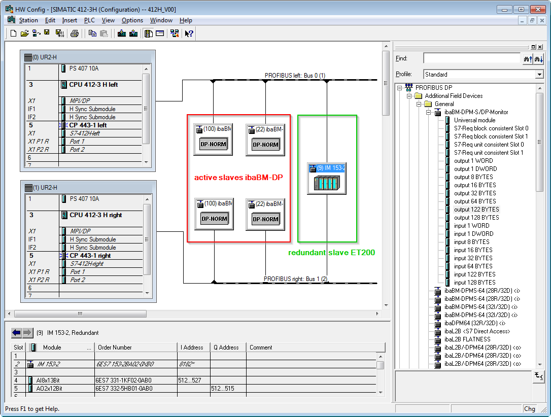
A normal redundant slave (e. g. ET200) is shown with two connections in the hardware configuration that are connected to both PROFIBUS systems. This redundant slave has a single I/O address range (see figure above).
In contrast to that, an active slave of the ibaBM-DP has to be configured on both bus systems. In both bus systems, the slave has to get the same PROFIBUS address.
This way, the configured slaves each have their own I/O address range. You can combine the address range for each slave from the modules in the hardware catalog. A PROFIBUS slave can have a maximum payload data length of 244 bytes. This is why you should use two modules of the “output 122 BYTES“ type.
Example Step7 Hardware configuration
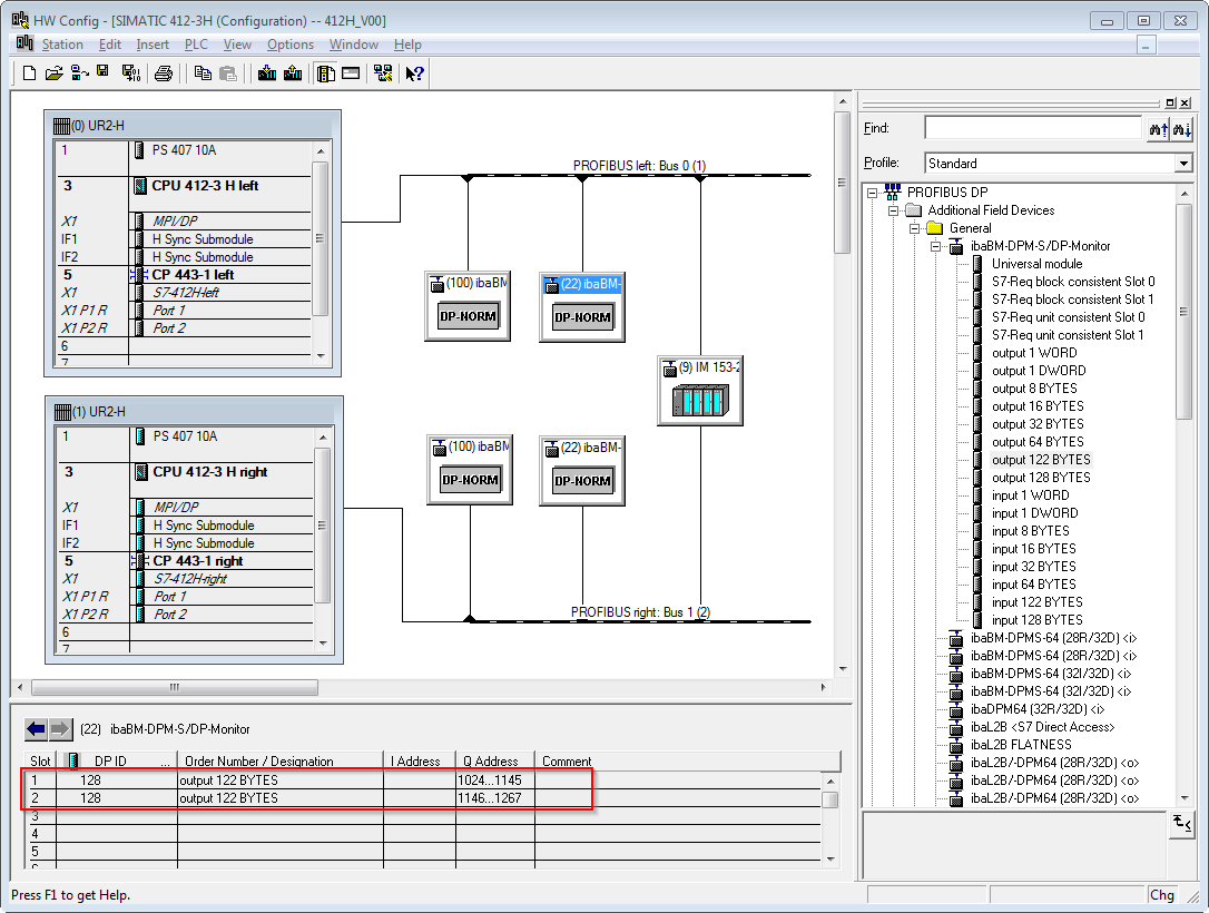
In the figure above, two active slaves have been configured (addresses 22 and 100). The following address ranges have been assigned to:
Slave 22 – Bus 0
-
output 122 BYTES: 1024…1145
-
output 122 BYTES: 1146…1267
Slave 22 – Bus 1
-
output 122 BYTES: 1268…1389
-
output 122 BYTES: 1390…1511
Slave 100 – Bus 0
-
output 122 BYTES: 1600…1721
-
output 122 BYTES: 1722…1843
Slave 100 – Bus 1
-
output 122 BYTES: 1844…1965
-
output 122 BYTES: 1966…2087




