Wenn Sie interne Daten der S7-400H an einen aktiven Slave von ibaBM-DP senden wollen, müssen Sie die aktiven Slaves in der Hardware Konfiguration der S7-400H unter SIMATIC Step7 projektieren.
Hierzu ist die GSD-Datei ibaDPMSi.gsd erforderlich, die Sie auf dem mitgelieferten Datenträger "iba Software & Manuals"
im folgenden Verzeichnis finden:
02_iba_Hardware\ibaBM-DP\02_GSD_Files\01_General\
Importieren Sie die GSD-Datei im Tool "HW Konfig" unter Step7. Im Katalog der verfügbaren Baugruppen finden Sie nun unter Profibus DP – Weitere Feldgeräte – Allgemein das Gerät "ibaBM-DPM-S/DP Monitor".
Ein regulärer redundanter Slave (z. B. ET200) erscheint in der Hardware-Konfiguration mit zwei Anschlüssen, die mit den beiden PROFIBUS-Systemen verbunden sind. Dieser redundante Slave hat einen einzigen I/O Adressbereich (siehe Abbildung oben).
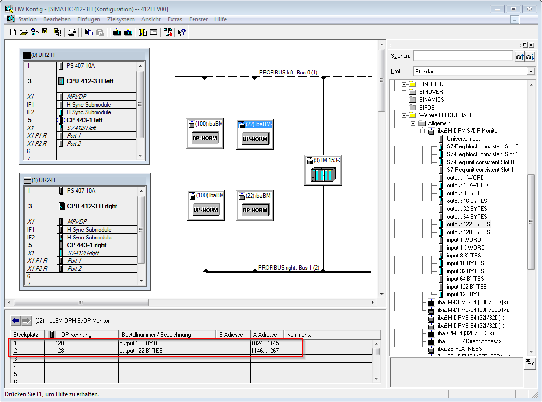
Im Gegensatz dazu muss ein aktiver Slave des ibaBM-DP doppelt auf beiden Bus-Systemen projektiert werden. In beiden Bus-Systemen muss der Slave die gleiche PROFIBUS-Adresse bekommen.
Dadurch erhalten die projektierten Slaves jeweils einen eigenen I/O Adressbereich. Für jeden Slave können Sie aus den Modulen im Hardware-Katalog den Adressbereich zusammenstellen. Ein PROFIBUS-Slave kann eine maximale Nutzdatenlänge von 244 Bytes haben. Daher bietet sich z. B. die Verwendung von 2 Modulen vom Typ "output 122 BYTES" an.
Beispiel Projektierung Step7 Hardware-Konfiguration
In der obigen Abbildung wurden zwei aktive Slaves (Adressen 22 und 100) projektiert. Folgende Adressbereiche wurden vergeben:
Slave 22 – Bus 0
-
output 122 BYTES: 1024…1145
-
output 122 BYTES: 1146…1267
Slave 22 – Bus 1
-
output 122 BYTES: 1268…1389
-
output 122 BYTES: 1390…1511
Slave 100 – Bus 0
-
output 122 BYTES: 1600…1721
-
output 122 BYTES: 1722…1843
Slave 100 – Bus 1
-
output 122 BYTES: 1844…1965
-
output 122 BYTES: 1966…2087




